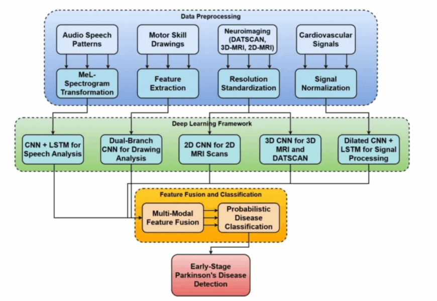
E’ stato creato un nuovo framework di deep learning multimodale chiamato MultiParkNet che sintetizza diversi dati neurologici e fisiologici, inclusi pattern vocali, disegni di abilità motorie, neuroimaging e segnali cardiovascolari, per ottenere una diagnosi del morbo di Parkinson con un’elevata precisione pari al 96,74%.
MultiParkNet integra architetture specializzate di deep learning adattate per ogni modalità di dati: un modello CNN-LSTM per la voce, una CNN a doppio ramo per le abilità motorie, una CNN 3D per il neuroimaging e reti neurali convoluzionali dilatate per i segnali cardiovascolari. Un’innovazione chiave è il suo meccanismo di fusione delle caratteristiche, che impiega l’attenzione multi-testa e l’assegnazione dinamica dei pesi intermodali per catturare interazioni complesse e non lineari tra diversi biomarcatori. Questo approccio mira a fornire una rappresentazione più completa della malattia, migliorando l’accuratezza diagnostica e consentendo un rilevamento più precoce.
Leggi il full text dell’articolo:
- Multi-modal deep learning framework for early detection of Parkinson’s disease using neurological and physiological data for high-fidelity diagnosis.
Sar, A., Puri, P.S., Naz, H. et al.
Sci Rep 15, 34835 (2025). Published: 07 October 2025 https://doi.org/10.1038/s41598-025-21407-6









































